تحميل Blumentals Rapid PHP 2025 v18.4.0.271 كامل مجانًا أقوى محرر PHP احترافي للويندوز
تحميل Blumentals Rapid PHP 2025 v18.4.0.271
تحميل Blumentals Rapid PHP 2025 v18.4.0.271
المقدمة
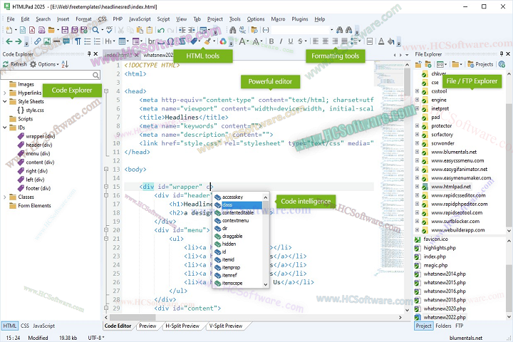
يُعد Blumentals Rapid PHP 2025 v18.4.0.271 من أفضل برامج تحرير الأكواد البرمجية التي تم تصميمها خصيصًا لمطوري الويب العاملين بلغة PHP وغيرها من لغات البرمجة مثل HTML, CSS, JavaScript, JSON, XML, و SQL. هذا البرنامج من تطوير شركة Blumentals Software الشهيرة، ويُعتبر مزيجًا فريدًا بين محرر نصوص خفيف وسريع وبين بيئة تطوير متكاملة (IDE) متقدمة.

الإصدار الجديد لعام 2025 (v18.4.0.271) يأتي بتحسينات كبيرة في الأداء، ودعم أحدث إصدارات PHP، مع أدوات ذكية لمساعدة المبرمجين في كتابة أكواد نظيفة وسريعة دون الحاجة إلى موارد كبيرة من النظام. كما يحتوي البرنامج على واجهة عصرية وسهلة الاستخدام، مما يجعله مناسبًا لكل من المبتدئين والمحترفين في مجال تطوير الويب.
You May Also Like :: تنزيل AI FaceSwap 2.6.2 مجاناً – أفضل برنامج Face Swap بالذكاء الاصطناعي 2025
الميزات الرئيسية
1. دعم كامل للغات الويب الأساسية
يتيح لك العمل على لغات PHP, HTML, CSS, JavaScript, XML, SQL, JSON وغيرها في بيئة واحدة متكاملة.
2. محرر أكواد ذكي (Smart Code Editor)
يحتوي على ميزات مثل إكمال الأكواد التلقائي، تلميحات الدوال، وإبراز الأكواد syntax highlighting لتسهيل البرمجة وتقليل الأخطاء.
3. تصحيح الأخطاء (Debugging) في الوقت الحقيقي
يدعم أدوات تصحيح أكواد PHP مباشرة أثناء التشغيل، مما يساعدك على اكتشاف الأخطاء وإصلاحها بسرعة.
4. تحسينات السرعة والأداء
الإصدار 2025 أسرع بنسبة تصل إلى 30% من الإصدارات السابقة، مع استهلاك منخفض جدًا للذاكرة، مما يجعله مثاليًا للأجهزة الضعيفة.
5. محرر CSS وHTML متكامل
يوفّر محررًا متطورًا لتصميم واجهات المستخدم مع معاينة مباشرة للصفحات (Live Preview)، لتتمكن من رؤية النتائج الفورية أثناء كتابة الكود.
6. مدير مشاريع (Project Manager)
يسمح لك بتنظيم ملفات المشروع وإدارتها بسهولة، سواء كنت تعمل على موقع صغير أو مشروع ضخم متعدد الملفات.
7. تكامل مع خوادم FTP/SFTP
يمكنك رفع ملفاتك مباشرة إلى السيرفر من داخل البرنامج دون الحاجة إلى أدوات خارجية.
8. تحويل الكود وتنسيقه التلقائي (Code Beautifier)
يتيح لك تنسيق الأكواد تلقائيًا وفقًا لمعايير محددة لجعلها أكثر وضوحًا وتنظيمًا.
9. دعم أنظمة التحكم بالإصدار (Version Control)
متوافق مع أنظمة مثل Git وSVN لإدارة المشاريع بشكل احترافي.
10. واجهة قابلة للتخصيص بالكامل
يمكنك تخصيص الألوان، الخطوط، الأدوات، وشريط القوائم لتناسب أسلوبك في البرمجة.
هذه الميزات تجعل Blumentals Rapid PHP 2025 v18.4.0.271 أداة تطوير متكاملة تجمع بين البساطة والكفاءة العالية في كتابة الأكواد وإدارتها.

You May Also Like :: تحميل Chris-PC RAM Booster 7.25.1031 كامل مجاناً لتسريع أداء الكمبيوتر
كيفية التثبيت (خطوة بخطوة على نظام ويندوز)
اتبع الخطوات التالية لتثبيت Blumentals Rapid PHP 2025 v18.4.0.271 بسهولة على جهازك:
-
تحميل البرنامج
قم بتنزيل ملف التثبيت من الموقع الرسمي لشركة Blumentals أو من مصدر موثوق، واحفظه على جهازك. -
تشغيل المثبت
بعد التحميل، انقر مرتين على ملف التثبيت (rapidphp2025.exe) لبدء عملية التثبيت. -
اختيار اللغة والمجلد
اختر لغة التثبيت (الإنجليزية أو أي لغة مفضلة)، ثم حدد المجلد الذي ترغب بتثبيت البرنامج فيه (الموقع الافتراضي هو C:\Program Files\Blumentals\Rapid PHP 2025). -
الموافقة على اتفاقية الاستخدام
اقرأ الشروط والأحكام ثم وافق عليها بالضغط على “I Agree”. -
تحديد المكونات الإضافية
يمكنك اختيار تثبيت الأدوات الإضافية مثل دعم Git أو أدوات FTP حسب حاجتك. -
بدء التثبيت
اضغط على “Install” وانتظر حتى تنتهي عملية التثبيت. -
إتمام التثبيت
بعد الانتهاء، اضغط على “Finish” لتشغيل البرنامج. -
التشغيل الأولي
عند فتح البرنامج لأول مرة، يمكنك اختيار نوع بيئة العمل (مثل Web Developer أو PHP Developer) حسب تخصصك. -
تفعيل النسخة (اختياري)
يمكنك إدخال رقم الترخيص أو استخدام النسخة التجريبية المحدودة لفترة زمنية معينة. -
بدء البرمجة
ابدأ بإنشاء مشروع جديد أو فتح ملفاتك القديمة وابدأ كتابة الأكواد فورًا في بيئة عمل احترافية وسريعة.
متطلبات النظام للأجهزة ذات المواصفات المنخفضة (Low-End PC – ليس macOS)
يتميز Rapid PHP 2025 بخفة الأداء مما يجعله مناسبًا للأجهزة الضعيفة نسبيًا.
الحد الأدنى من المتطلبات:
-
نظام التشغيل: Windows 7 / 8 / 10 / 11 (32-bit أو 64-bit)
-
المعالج: Intel أو AMD بسرعة 1.5 GHz
-
الذاكرة (RAM): 2 غيغابايت
-
المساحة التخزينية: 200 ميغابايت فقط للتثبيت
-
الشاشة: دقة 1024×768
-
الإنترنت: غير ضروري إلا لتحديثات البرنامج أو تفعيل الترخيص
الموصى به للأداء الأفضل:
-
المعالج: Intel Core i3 أو أعلى
-
الذاكرة: 4 غيغابايت RAM
-
التخزين: قرص SSD لتحسين سرعة فتح المشاريع
-
النظام: Windows 10 (64-bit)
بهذه المواصفات، يمكن تشغيل البرنامج بسلاسة حتى على الأجهزة القديمة أو الضعيفة.

الخاتمة
يُعتبر Blumentals Rapid PHP 2025 v18.4.0.271 من أقوى الأدوات البرمجية لتطوير مواقع الويب الحديثة باستخدام PHP، HTML، وCSS. يجمع البرنامج بين السرعة، البساطة، والدقة في كتابة الأكواد، مما يجعله خيارًا مثاليًا للمطورين الذين يبحثون عن بيئة تطوير قوية دون تعقيد.
بفضل ميزاته الواسعة مثل دعم FTP، تصحيح الأكواد، وتنسيق النصوص الذكي، يمكنك تطوير مشاريع احترافية في وقت أقصر وبجودة أعلى. الإصدار الأخير لعام 2025 يؤكد على التزام الشركة بتقديم أفضل تجربة ممكنة للمبرمجين حول العالم.
إذا كنت تبحث عن أداة قوية وخفيفة لتطوير مشاريع الويب، فإن Rapid PHP 2025 هو الخيار الأمثل لك.
رابط التحميل :: (* هنا *)
كلمة مرور الملف : 123
إصدار الملف : 18.4.0.271
حجم الملف : 120ميغابايت
نوع الملف : مضغوط / Zip & RAR (استخدم 7zip أو WINRAR لفك الضغط عن الملف)
أنظمة التشغيل المدعومة : جميع إصدارات ويندوز (32-بت و64-بت)
حالة الفيروسات : آمن بنسبة 100% – تم فحصه بواسطة برنامج Avast Antivirus




