Web & Programming

تحميل Blumentals HTMLPad 2025 v18.4.0.271 كامل مجانًا محرر HTML CSS JavaScript احترافي

تحميل Blumentals HTMLPad 2025 v18.4.0.271

تحميل Blumentals HTMLPad 2025 v18.4.0.271

💡 المقدمة

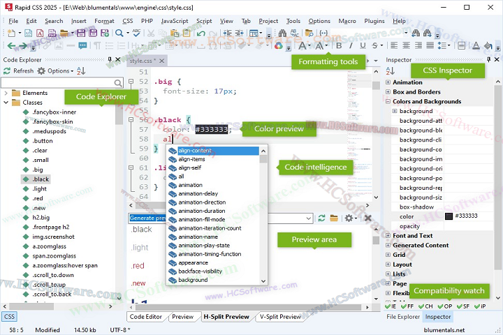
يُعتبر Blumentals HTMLPad 2025 v18.4.0.271 أحد أقوى وأشهر البرامج في عالم تحرير وتطوير صفحات الويب. تم تطويره من قبل شركة Blumentals Software المعروفة بسلسلة أدواتها الاحترافية مثل Rapid PHP وWeBuilder وRapid CSS.

تم تصميم HTMLPad خصيصًا لمطوري الويب الذين يبحثون عن محرر أكواد سريع، خفيف، ومتعدد الوظائف، يدعم لغات البرمجة الأساسية مثل HTML، CSS، JavaScript، وPHP في واجهة واحدة سهلة الاستخدام.

تحميل Blumentals HTMLPad 2025 v18.4.0.271
www.HCSoftware.com

الإصدار الجديد لعام 2025 يأتي بتحسينات هائلة من حيث الأداء، السرعة، ودعم أحدث معايير HTML5 وCSS3، بالإضافة إلى تحسين التكامل مع مكتبات JavaScript الحديثة.

إنه الخيار المثالي لكل من المبتدئين والمحترفين في مجال تطوير المواقع، حيث يجمع بين السرعة، الذكاء، والتكامل الكامل مع أدوات الويب الحديثة.

You May Also Like :: شرح تثبيت MediaHuman YouTube Downloader 3.9.17 (30) خطوة بخطوة على الأجهزة الضعيفة»


⚙️ الميزات الرئيسية لبرنامج Blumentals HTMLPad 2025 v18.4.0.271

1. محرر شامل للغات الويب الأساسية

يدعم البرنامج كتابة وتحرير أكواد HTML، CSS، JavaScript، وPHP ضمن بيئة واحدة متكاملة.

2. تلوين تلقائي للكود (Syntax Highlighting)

يساعد على تحسين قراءة الأكواد عبر تمييزها بالألوان المختلفة لكل لغة برمجة.

3. الإكمال التلقائي للكود (Code Auto-Complete)

يسهل على المطورين كتابة الأكواد بسرعة ودون أخطاء من خلال اقتراحات ذكية أثناء الكتابة.

4. معاينة فورية للصفحات (Live Preview)

يمكنك مشاهدة نتائج التعديل على الكود مباشرة داخل البرنامج دون الحاجة إلى فتح المتصفح.

5. تصحيح أخطاء الكود تلقائيًا

يتعرف البرنامج على الأخطاء البرمجية أثناء الكتابة ويعرض اقتراحات للإصلاح فورًا.

6. دعم HTML5 وCSS3 الحديثين

تم تحسين المحرر ليتوافق مع أحدث معايير تطوير الويب، بما في ذلك خصائص CSS الحديثة وتراكيب HTML المتقدمة.

7. تكامل مع مكتبات JavaScript وFrameworks

يدعم مكتبات مثل jQuery وBootstrap لتسريع عملية التطوير.

8. إدارة الملفات والمشروعات بسهولة

يمكنك تنظيم ملفات موقعك وإدارتها من خلال مدير ملفات مدمج داخل البرنامج.

9. أداء سريع وخفيف على النظام

على عكس بعض المحررات الثقيلة، يتميز HTMLPad بخفة استهلاكه للموارد، مما يجعله مناسبًا للأجهزة الضعيفة.

10. دعم نقل الملفات عبر FTP/SFTP

يمكنك رفع الملفات مباشرة إلى الخادم (Server) دون مغادرة واجهة البرنامج.

11. إمكانية تخصيص بيئة العمل بالكامل

يسمح لك بتخصيص ألوان الواجهة، الخطوط، وتوزيع النوافذ حسب تفضيلك الشخصي.

12. البحث والاستبدال المتقدم (Advanced Find and Replace)

ميزة قوية للعثور على أجزاء من الكود واستبدالها بسرعة عبر ملفات متعددة.

13. يدعم لغات متعددة للواجهة

يتوفر البرنامج بعدة لغات من بينها الإنجليزية والعربية لتسهيل الاستخدام.

 HTMLPad 2025 download free

You May Also Like :: تحميل File Viewer Plus 6.1.0.60 كامل – أفضل أداة لفتح جميع أنواع الملفات


💻 كيفية تثبيت Blumentals HTMLPad 2025 v18.4.0.271 على نظام ويندوز

اتبع الخطوات التالية لتثبيت البرنامج بسهولة على جهاز الكمبيوتر الخاص بك:

  1. تحميل البرنامج
    قم بتنزيل ملف التثبيت من الموقع الرسمي لشركة Blumentals أو من مصدر موثوق.

  2. تشغيل ملف التثبيت
    انقر نقرًا مزدوجًا على الملف ‎htmlpad2025_setup.exe‎ لبدء عملية التثبيت.

  3. اختيار اللغة
    حدد اللغة المفضلة ثم اضغط على “OK”.

  4. قبول اتفاقية الاستخدام
    اقرأ شروط الترخيص ثم اضغط على “I Agree” للمتابعة.

  5. تحديد مسار التثبيت
    اختر مجلد التثبيت الافتراضي أو حدد موقعًا آخر حسب رغبتك.

  6. بدء التثبيت
    اضغط على “Install” وانتظر حتى تكتمل عملية التثبيت.

  7. إنهاء التثبيت وتشغيل البرنامج
    بعد الانتهاء، اضغط “Finish” لتشغيل البرنامج فورًا.

  8. تهيئة بيئة العمل
    عند التشغيل الأول، يمكنك ضبط ألوان الكود، الخطوط، ونمط العرض حسب تفضيلاتك.

  9. إنشاء مشروع جديد
    ابدأ مشروعًا جديدًا بالضغط على “File > New Project” واختيار نوع الموقع الذي تريد تطويره.

  10. البدء في كتابة الأكواد
    ابدأ بكتابة أكواد HTML أو CSS، ويمكنك معاينة النتيجة في نفس اللحظة عبر نافذة المعاينة الفورية.


🧩 متطلبات النظام للأجهزة الضعيفة (Low-End PC – بدون macOS)

تم تصميم HTMLPad 2025 ليعمل بسلاسة حتى على الحواسيب متوسطة أو ضعيفة الأداء.

الحد الأدنى من المتطلبات:

  • نظام التشغيل: Windows 7 / 8 / 10 / 11 (32-bit أو 64-bit)

  • المعالج: Intel أو AMD بسرعة 1.5 GHz أو أعلى

  • الذاكرة (RAM): 2 غيغابايت على الأقل

  • المساحة التخزينية: 200 ميغابايت فارغة على القرص

  • دقة الشاشة: 1024×768 بكسل

الموصى به للأداء الأفضل:

  • نظام التشغيل: Windows 10 / 11 (64-bit)

  • الذاكرة: 4 غيغابايت RAM

  • المعالج: Intel Core i3 أو أعلى

  • قرص SSD لتحسين سرعة القراءة والكتابة

 HTMLPad 2025 full version download


🏁 الخاتمة

يُعد Blumentals HTMLPad 2025 v18.4.0.271 من أفضل وأسرع محررات الويب التي يمكن الاعتماد عليها لتطوير صفحات HTML وCSS وJavaScript.
يجمع بين البساطة والقوة في آنٍ واحد، مع واجهة مرنة وأداء ممتاز حتى على الأجهزة محدودة الإمكانيات.

سواء كنت مبتدئًا تتعلم أساسيات تطوير الويب أو مطورًا محترفًا تبحث عن أداة إنتاجية عالية، فإن HTMLPad 2025 يقدم لك كل ما تحتاجه في محرر واحد.

إنه الخيار المثالي لإنشاء مواقع سريعة ومتجاوبة تدعم أحدث معايير الويب، دون تعقيد أو بطء.

رابط التحميل :: (* هنا *)

كلمة مرور الملف : 123
إصدار الملف : 18.4.0.271
حجم الملف : 102ميغابايت
نوع الملف : مضغوط / Zip & RAR (استخدم 7zip أو WINRAR لفك الضغط عن الملف)
أنظمة التشغيل المدعومة : جميع إصدارات ويندوز (32-بت و64-بت)
حالة الفيروسات : آمن بنسبة 100% – تم فحصه بواسطة برنامج Avast Antivirus

 

Leave a Reply

Your email address will not be published. Required fields are marked *

Back to top button